Many institutions like to use data collections to gather Plans and Reports for Course Sections and Programs.
There are two ways to build this out:
-
One data collection where the workflow contains both the planning and reporting steps
-
Two data collections: The first is the plan and the second is the report
There are a few things to consider when deciding which option to choose:
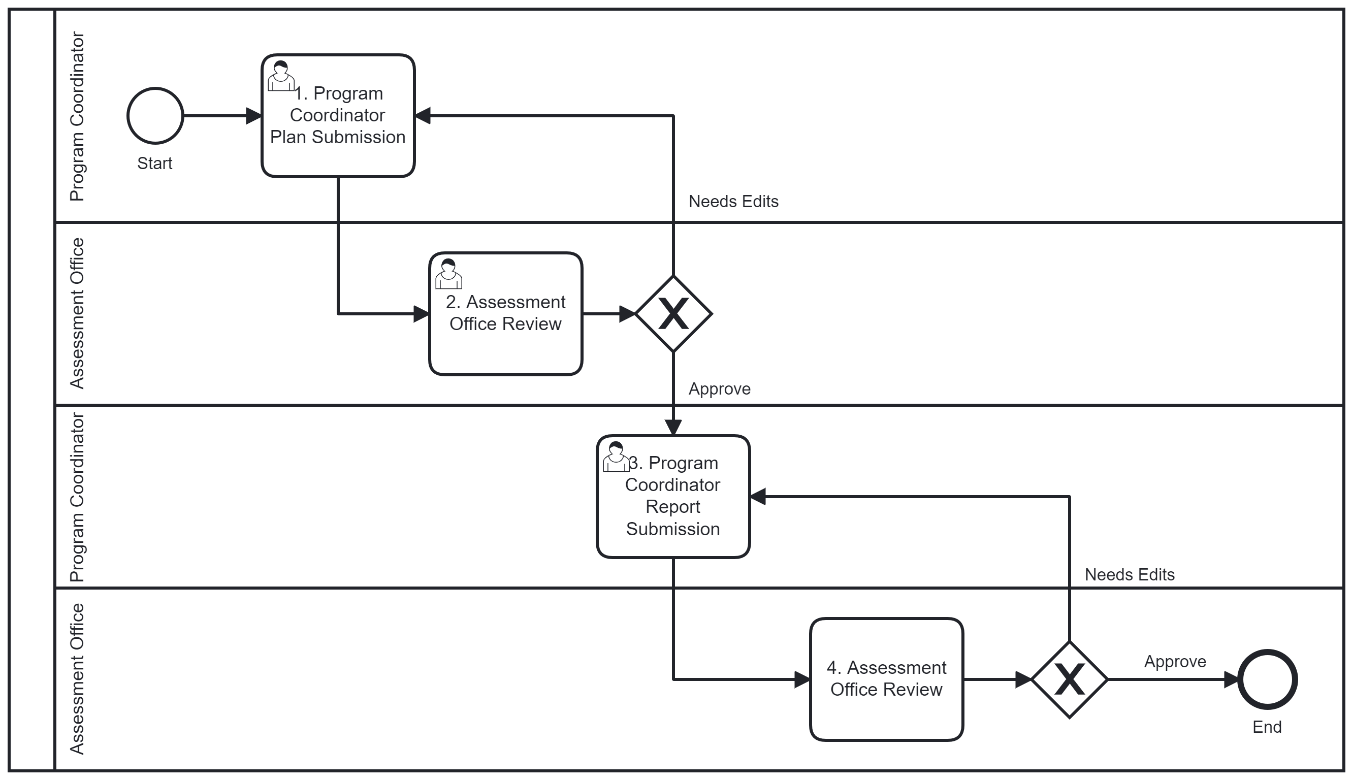
One data collection where the workflow contains both planning and reporting steps
-
This option enables the Plan to be “locked”/”uneditable” when the user is filling out the Report.
-
Because the Plan and Report are one consecutive data collection, the form has to be on a step for the duration of the data collection. Therefore, if there is 6 months between submitting the Plan and completing the Report, the data collection will need to sit in someone’s action items during those 6 months.
-
If you are completing a thorough review process of the Plan, this would limit the time between Plan and Report
-
-
Once a question appears in the form, it will remain visible for the duration of the data collection. With a Plan and Report, this can lead to a long data collection form

Two data collections
-
The Plan data collection will be “copied forward” into the Report data collection
-
This allows you to only include specific questions of the Plan data collection, instead of all the questions asked in the Plan data collection
-
The Plan will be “editable” for the user, because the “Copy Forward” feature preloads text into the fields, which is editable by the user.
-
-
The Report Library does not support reporting across multiple data collections. Any combined reporting would need to be completed outside of the platform.